故障:"远程计算机需要网络级别身份验证,而您的计算机不支持该验证,请联系您的系统管理员或者
技术人员来获得帮助"

故障症状:当您使用Windows XP"远程桌面连接"工具去连接Windows Vistas或Windows Server 2008的远程桌面、终端服务时,出现上述故障。
故障产生环境:远程桌面连接工具6.0以下版本,或者Windows XP Profressional SP1、SP2、SP3
解决方法:
1、请升级"远程桌面连接"工具最新6.1版本。
2、请把XP升级到最新SP3补丁包。
3、运行"regedit"打开注册表编辑器,进入 "HKEY_LOCAL_MACHINE\SYSTEM\CurrentControlSet\Control\Lsa",双击右边栏中的 "Security Packages",打开"编辑多字符串"对话框,在列表框光标处增加"tspkg"字符。
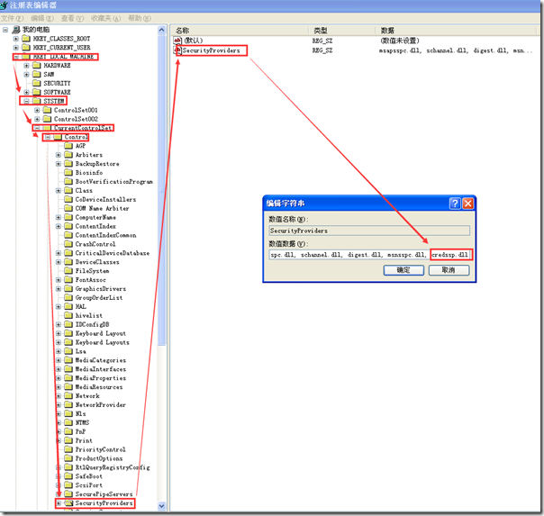
4、然后定位到 "HKEY_LOCAL_MACHINE\SYSTEM\CurrentControlSet\Control\SecurityProviders",双击右侧的"SecurityProviders"字符串,打开"编辑字符串"对话框,在数值末端中添加", credssp.dll",注意逗号后有一个英文的空格。
5、退出注册表程序,重启计算机后故障排除。
重启系统后,然后再运行mstsc查看关于信息已经显示为支持网络级别身份验证了。
有些文章写win2008/Vista不能用IP访问远程桌面,只能用机器名,是不对的。都是可以的。
知识点:什么是网络级身份验证?
网络级身份验证 (NLA) 是一种新的身份验证方法,在您建立所有远程桌面连接之前完成用户身份验证,
并出现登录屏幕。
这是最安全的身份验证方法,有助于保护远程计算机避免黑客或恶意软件的攻击。NLA
的优点是:
最初需要较少的远程计算机资源。验证用户之前,远程计算机使用有限的资源,而不是像以前版本那样
启动所有远程桌面连接。
它通过降低拒绝服务攻击的风险帮助提供更好的安全性。(拒绝服务攻击试图限制或阻止访问Internet。)
使用远程计算机身份验证,从而帮助防止用户连接到设置为恶意目的的远程计算机。